2025.08.18
Ansys LS-DYNA 2025 R2 新版本功能介紹
Ansys LS-DYNA 2025 R2 新版本功能介紹
重點概述
透過新增材料指派、S-ALE 網格以及電池電磁結果後處理三大新功能,提升材料管理、網格品質與模擬分析效率。
Ansys LS-DYNA 2025 R2 新版本功能三大亮點
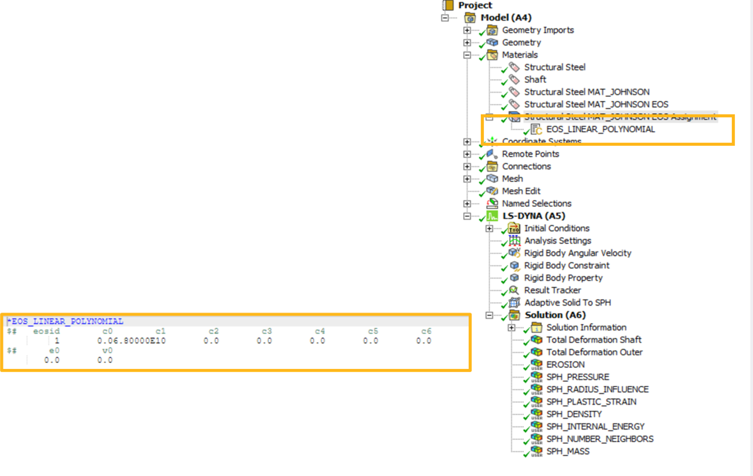
1. 材料指派:將重複使用的材料定義為單一卡片,減少重複設定並提升模型管理效率。
2. S-ALE 網格工作流程:透過控制點快速生成高品質的 2D 或 3D 結構化網格,且能在前處理階段直接檢視效果,確保網格精度與模擬效率。
3. 改善電池與電磁結果後處理:可直接在 Mechanical 介面中查看電磁 (EM) 與電池模擬分析結果,輕鬆追蹤不同層級的電池行為,讓後處理更方便、更完整。
Ansys LS-DYNA 2025 R2 關鍵功能介紹與應用場景
材料指派
- 
	新功能與好處:可直接指派零件材料,並將重複使用的材料合併成單一卡片,幫助簡化材料設定流程、降低錯誤發生率,還可以使用指令碼快速批次操作,節省操作時間。 
- 
	解決什麼問題:解決相同材料需多次重覆建立,避免檔案冗長或材料名稱不一造成的錯誤。 
- 
	應用場景:航太、汽車、消費性電子等大量零件共用相同材料的結構分析。 

S-ALE 網格工作流程
- 
	新功能與好處:透過控制點設定節點間距與網路拓樸,並內建可視化功能,方便在前處理階段檢查與修改,精準控制網格分布並提高精準度。 
- 
	解決什麼問題:解決過往建立 ALE 網格複雜且難以控制網格間距的問題。 
- 
	應用場景:航太與國防領域的高速碰撞、流體-結構耦合分析、金屬成型模擬、爆炸衝擊模擬等需要高精度網格的分析。 

改善電池與電磁結果後處理
- 
	新功能與好處:可在 Mechanical 介面中查看電磁與電池模型模擬結果,支援多尺度模擬與時間歷程追蹤,提升分析精度與效率。 
- 
	解決什麼問題:可有效解決電磁與電池模擬流程繁瑣以及難以在同一介面追蹤多層級電池模型的時間歷程變化問題。 
- 
	應用場景:電動車電池模組、消費性電池壽命分析、高功率電磁元件。 

想了解更多資訊,或有任何相關需求,歡迎與我們聯繫 !
艾索科技股份有限公司 AISOL Technology
- 
	電話:02-2500-6210 
- 
	郵件:info@aisol.com.tw 

